Gram de “Bradyrhizobium sp”. Fuente: Colección Grupo Sistemas Agropecuarios Sostenibles. AGROSAVIA.
Asignación taxonómica ( ¿ Quién es ?)
La cepa pertenece al género Bradyrhizobium (p-value: 0. 00597), sin embargo, es probable que no pertenezca a ninguna especie representada en NCBI ya que la especie más cercana es B. japonicum con valor ANI del 88%.
Analisis ANI entre todas las especies con genoma completo de NCBI del género Bradyrhizobium. Valores ANI superiores al 95% indican la misma especie y valores entre el 80% y el 95% indican especies estrechamente relacionadas (Konstantinidis and Tiedje, 2005).
El genoma de la cepa C178 tiene un tamaño de 8,2 Mpb, codificando aproximadamente 8193 proteínas, de las cuales 22 codifican para genes característicos de procesos de solubilización de fósforo, 20 para procesos de fijación de nitrógeno, 54 para producción de índoles, 125 para producción fitohormonas, 54 para actividad ACC-desaminasa y 194 de ellos pertenecen a ciclo del nitrógeno (Tu et al., 2018).
La cepa C178 tiene el complejo molecular nif HDK permitiendo la producción de nitrogenasa, la cual permite la reducción del nitrógeno molecular atmosférico a amoníaco. Los recuadros redondeados indican la ubicación de los genes primordiales para el proceso; el color gris indica la presencia de los genes en el genoma de la bacteria.
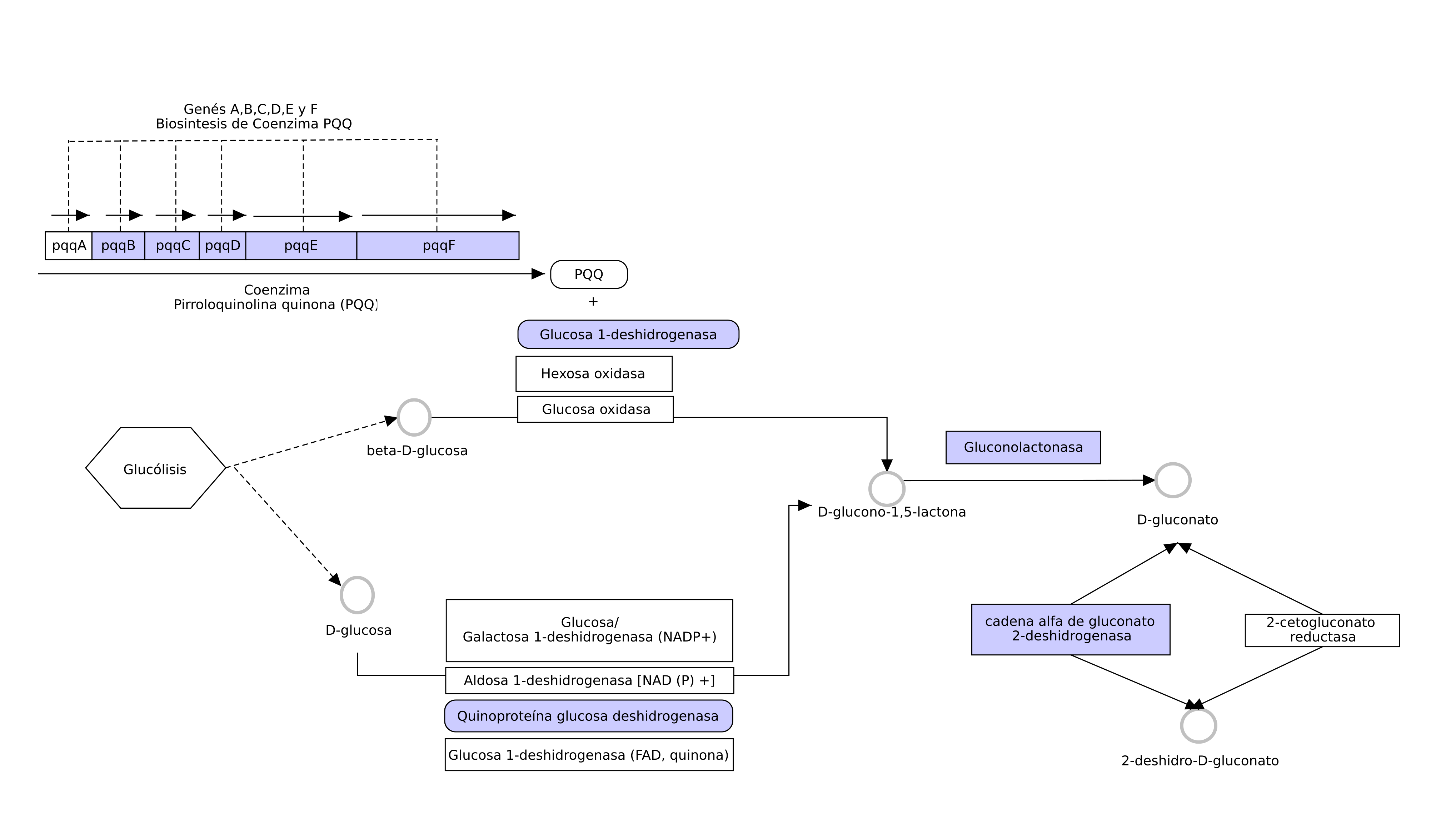
Una de las vías de solubilización de fósforo es por medio de la producción de ácido glucónico o gluconato, en la cual, la cepa C178 tiene el potencial para producir este compuesto de dos diferentes formas, mediante la vía dependiente de la glucosa 1-deshidrogenasa apoyada por la coenzima pirroloquinolina quinona (pqq) o mediante la vía de la quinoproteína glucosa deshidrogenasa. Además, tiene el potencial para reducir este compuesto a 2-deshidro-D-gluconato mediante cadenas de alfa de gluconato 2-deshidrogenasa. Los recuadros redondeados indican la ubicación de los genes primordiales para el proceso; el color gris indica la presencia de los genes en el genoma de la bacteria.
La cepa C178 tiene el potencial para producir compuestos indólicos a partir de L-triptófano usando varías vías. En la primera, L-triptófano mediante la enzima L-aminoácido oxidasa se produce indol piruvato, el cual por la acción de la enzima Indolpiruvato descarboxilasa se produce Indol-3-acetaldehído que luego pude ser transformado en Indol-3-acetato por Aldehído deshidrogenasa o Indol-3-acetaldehído oxidasa. Por otro lado, L-triptófano por medio de Triptófano 2-monooxigenasa permite la síntesis de Indole-3-acetamida que posteriormente se convierte en Indol-3-acetato por la acción de la Amidasa. Por último, el compuesto 3-Indoleacetonitrile puede ser transformado en Indole-3-acetamidao Indol-3-acetato por una subunidad alfa de nitrilo Hidratasa o Nitrilasa respectivamente. Los recuadros redondeados indican la ubicación de los genes primordiales para el proceso; el color gris indica la presencia de los genes en el genoma de la bacteria.
La cepa C178 tiene el potencial para la producción de la enzima ACC-desaminasa. El gen acdS codifica la enzima ACC-desaminasa, la cual permite a la bacteria modular los niveles nocivos de etileno en la planta bajo condiciones de estrés. El gen acdR regula la transcripción del gen acdS mediante una proteína reguladora de respuesta a leucina (LRP) que en ausencia de ACC bloquea la transcripción de acdS uniéndose a la caja-LRP. En presencia de ACC, la proteína LRP forma un complejo con la proteína AcdB y dependiendo si las condiciones son aerobias (CRP) o anaerobias (FNR), se inicia la transcripción del gen acdS y la producción de la enzima ACC-desaminasa. Los recuadros redondeados indican la ubicación de los genes primordiales para el proceso; el color gris indica la presencia de los genes en el genoma de la bacteria.
-
Producción de exopolisacáridos (EPS)
+
AGROSAVIA reconoce a Colombia como fuente y origen de información genética y/o química publicada aquí. El Estado Colombiano es titular de los recursos genéticos (incluyendo, pero sin limitarse a los recursos biológicos, recursos genéticos, datos genéticos, las secuencias digitales genéticas como expresión digital del recurso genético, genotipado, micromatrices, las proteínas virales y productos derivados), de acuerdo con lo dispuesto en el convenio de la diversidad biológica, el protocolo de Nagoya y la Decisión Andina 391. Su uso y aprovechamiento con potencial de bioprospección, aprovechamiento industrial y aprovechamiento comercial, obtenida del acceso a los recursos genéticos y sus productos derivados, se deberá previamente solicitar autorización al Ministerio de Ambiente y Desarrollo Sostenible de la Nación Colombiana.
Esta información se depositará en una base de datos de consulta, más sin embargo su uso y aprovechamiento tendrá que ser solicitado al MADS.